21 июля состоялся довольно интересный вебинар компании Oracle «Многовендорные опорные сети 5G: кейс дисаггрегированной плоскости управления» (Multi-Vendor 5G Core Networks : A Case for the Disaggregated Control-Plane).
Ссылка на вебинар: https://event.on24.com/eventRegistration/console/EventConsoleApollo.jsp.
Вкратце, о чём это. Как известно, технология SDN заключается в отделении плоскости управления сетевых устройств (Control Plane) от плоскости форвардинга (пересылки) данных (Forwarding Plane, или просто Data Plane. При этом контроллер SDN управляет всей нижележащей сетью, у элементов которой забрали «мозги» сетевых элементов и агрегировали их в контроллере SDN. Ну и NFV – понятно, виртуализация сетевых функций, которые вместо физических устройств теперь представляют собой виртуальные сетевые функции VNF (Virtual Network Function).
Если в традиционных ИТ-системах корпоративных сетей, дата-центров и пр., использовались в основном монолитные контроллеры SDN, разрабатываемые и производимые отдельными вендорами, то в достаточно сложных операторских сетях так не получается. Они, как правило, состоят из нескольких слоёв (Network Slicing), причем каждый слой обслуживает определённые классы услуг: смартфоны, устройства IoT, видеонаблюдение и пр. – для каждой группы используется свой слайс.
На вебинаре рассматривался по сути, «большой многовендорный SDN-контроллер», который управляет не только сетевыми слайсами (логическими опорными сетями для разных типов услуг, реализованных в едином пуле физических и виртуальных ресурсов), но и достаточно широким сектором виртуальных сетевых функций VNF (Virtual Network Function).
Был всесторонне рассмотрен кейс развёртывания и управления опорной сети 5G Core оператора Telenor.
Некоторые тезисы вебинара.
Две причины, которые заставляют операторов переходить на 5G Core на основе SDN/NFV:
- Модернизация инфраструктуры опорной сети – снижение затрат на операции (через автоматизацию).
- Возможность предлагать новые виды услуг – например, Network slicing, Edge и IoT, критичные к задержкам.
По опросу Heavy Reading:
- 11% операторов уже развернули 5G Core
- 32% будут разворачивать её до конца 2021 г.
- 32% — до конца 2022 г.
- 17 % — до конца 2024 или позднее.
- 12 операторов уже развернули коммерческие сети доступа к услугам (SA)
- 79 операторов в 42 странах инвестируют в эти сети
- 300 коммерчески доступных устройств поддерживают услуги SA в публичных сетях
То есть, развёртывание опорной сети для 5G на базе SDN|NFV для операторов является насущной задачей.
Причём, по мнению оператора Telenor, попадание в вендорозависимость от какого-ро конкретного вендора может стать «могилой для инноваций».

Многовендорная реализация сети оператора Telenor (см. рис. 1):
- 5G-Radio – Huawei
- Сетевые функции
- AMF, SMF – Casa Systems
- NSSF, NRF, PCF, NEF, SCP – ENEA
- UPF – koloom
- Мониторинг кибербезопасности – Paloalto
- Оркестрация контейнеров, управление производительностью, общий мониторинг, база данных, безопасность – Rad Hat
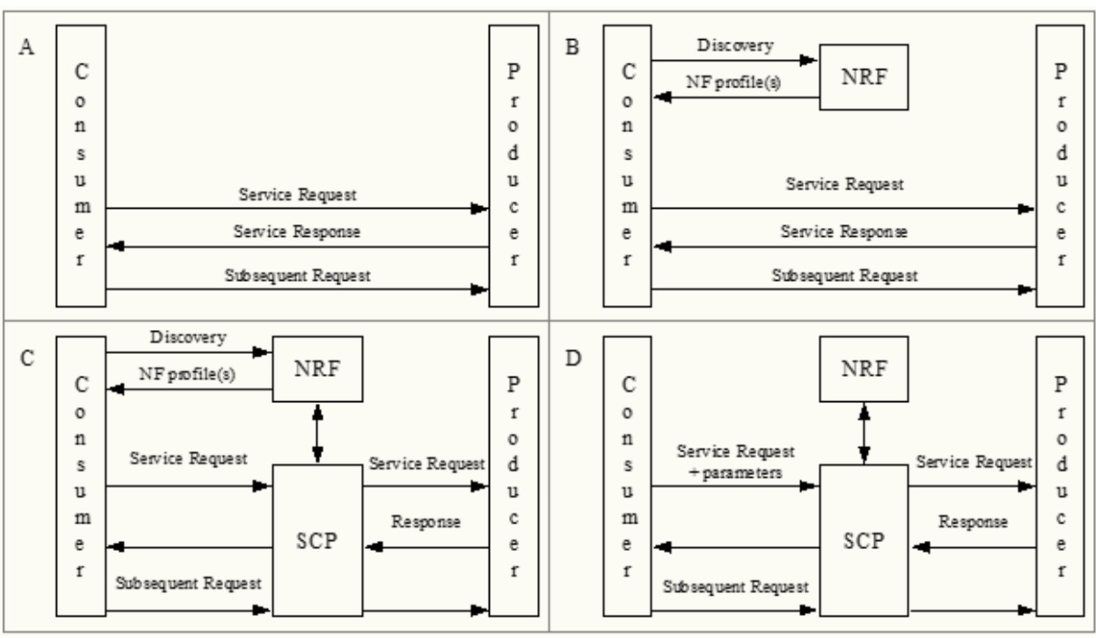
Четыре режима запроса и предоставления услуг и сетевых ресурсов (пока не всё понятно, разбираюсь). Причём, «клиент» и «поставщик» здесь — это виртуальные сущности, а не физические (человеческие) персоналии.

